将网站中的分类信息导出,生成微信群发的文本。
效果如图:

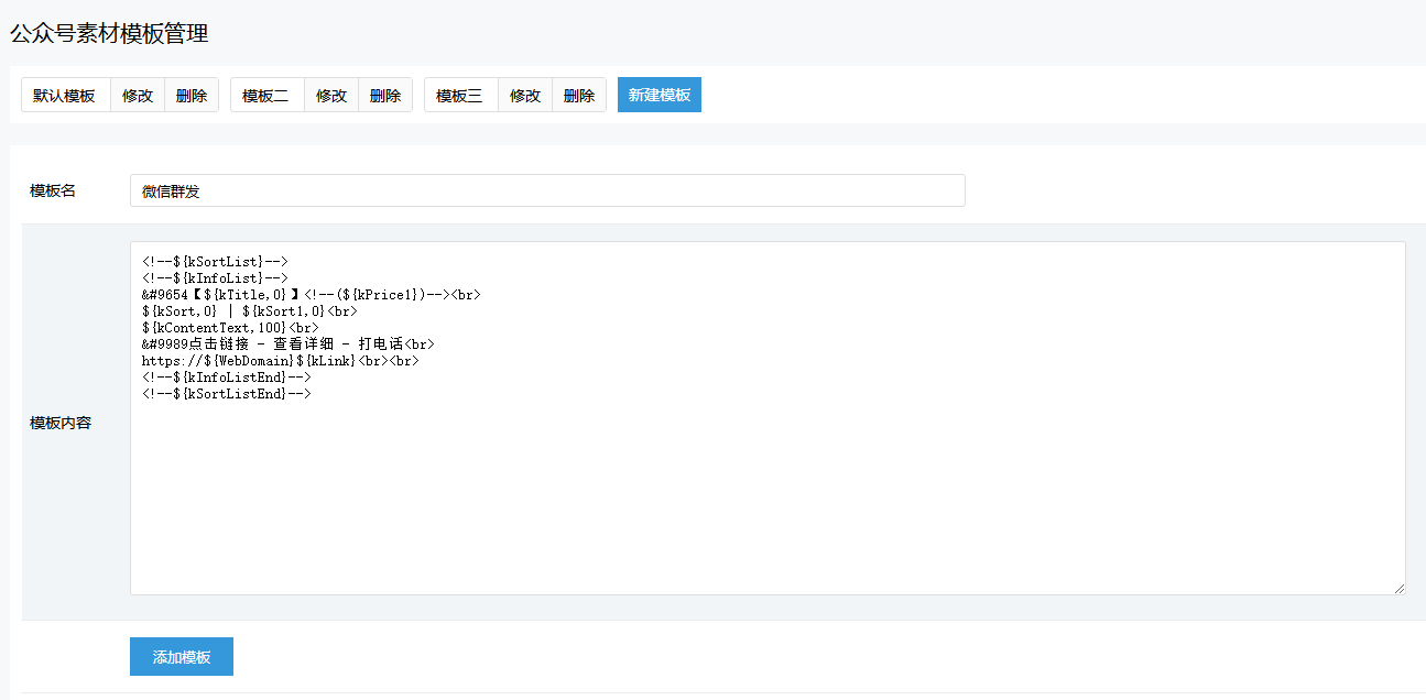
方法:登录后台管理-微信 - 公众号素材管理,点击管理模板

模板名写微信群发,模板内容复制下面的代码
<!--${kSortList}-->
<!--${kInfoList}-->
▶【${kTitle,0}】<!--(${kPrice1})--><br>
${kSort,0} | ${kSort1,0}<br>
${kContentText,100}<br>
✅点击链接 - 查看详细 - 打电话<br>
https://${WebDomain}${kLink}<br><br>
<!--${kInfoListEnd}-->
<!--${kSortListEnd}-->
添加完成后,在公众号素材中,根据需要选择要导出信息的分类、地区,时间范围。模板选择【微信群发】。点击导出素材。就可以导出微信群发文本了

导出后,一键复制,就可以在微信中群发了。
